In diesem Beitrag geben wir Einblick in die Entwicklung eines digitalen Zwillings, der auf einem Wissensgraphen eines Unternehmens basiert und mit generativer KI interagiert.
Das Ziel: komplexe Zusammenhänge in Organisationen sichtbar und nutzbar machen – in Echtzeit, im Dialog, im Kontext.
Unsere Vision: Ein sprechender digitaler Unternehmens-Zwilling
Stellen Sie sich vor, Sie könnten mit Ihrem Unternehmen sprechen.
Sie stellen eine Frage – und bekommen eine fundierte Antwort, die auf aktuelles Wissen aus allen Geschäftsbereichen zugreift. Egal ob es um Prozesse, Systeme oder Organisationseinheiten geht: Ihr Unternehmen kennt die Antwort in Sekunden. Weil es einen digitalen Unternehmens-Zwilling gibt, der all das weiß und mit Ihnen spricht.
Genau das ist unsere Vision: ein lebendiger, sprechender Wissensgraph, der Ihr Unternehmen in all seinen Facetten abbildet. Verfügbar über eine einfache Sprachschnittstelle. Verankert in einem strukturierten Datenmodell. Getragen von generativer KI.
Der Ausgangspunkt: viele Fragen, ein Ziel
Als Digitalisierungsberater beschäftigen wir uns seit Jahren damit, wie Unternehmen mit ihren Abläufen und Strukturen mithilfe von Informationstechnologie „intelligenter“ werden können. Wir verstehen uns als „Transformationsarchitekten“, die Unternehmen analysieren, gestalten und gezielt verändern. Unser wichtigstes Werkzeug sind visuelle Modelle und Simulationen, mit denen wir Unternehmen und geplante Veränderungen möglichst greifbar machen.
Mit dem Aufkommen leistungsfähiger Sprachmodelle wie GPT wollten wir testen, wie sich unsere Transformationsmethodik durch KI unterstützen und weiterentwickeln lässt.
Am Anfang stand keine konkrete Anwendung – sondern eine Frage: Können wir ein Unternehmensmodell so gestalten, dass ein KI-Assistent mit ihm arbeiten kann?
Um das zu erproben, haben wir ein fiktives Carsharing-Unternehmen modellhaft abgebildet und einen KI-Assistenten entwickelt, der mit diesem Modell interagieren kann: unseren Enterprise AI Navigator.

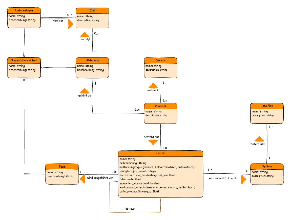
Das erste Modell: Einfach, aber strukturiert
Wir starteten mit grundlegenden Elementen:
Das Unternehmen mit klaren Zielen
Die Organisation mit Abteilungen und Teams
Services, die vom Unternehmen erbracht werden
Prozesse, die diese Services realisieren
Aktivitäten, aus denen Prozesse bestehen
IT-Systeme, die diese Aktivitäten unterstützen
Unser Ziel: Ein einfaches, aber logisches Modell, das Prozesse, Rollen und IT-Systeme in Beziehung setzt.
Das erste Modell enthielt zu jeder Entität lediglich Namen und Beschreibung. Es diente als gemeinsame Denkgrundlage und visuelle Ausgangsbasis für alle weiteren Schritte.
Vom Modell zum Dialog: Die technische Umsetzung
Die Idee eines sprechenden Unternehmens ist faszinierend – ihre Umsetzung erfordert jedoch ein durchdachtes technisches Fundament. Dafür mussten drei Welten miteinander verbunden werden: strukturiertes Wissen, graphbasierte Datenhaltung und generative KI.
Modellierung mit ArchiMate: Die visuelle Grundlage
Den Ausgangspunkt bildete unser Unternehmensmodell, das wir mit dem Open-Source-Werkzeug Archi erstellt haben. Archi erlaubt es, auf Basis des Modellierungsstandards ArchiMate strukturierte, visuelle Modelle zu bauen – ideal für die Darstellung von Organisationen, Prozessen, IT-Systemen und deren Beziehungen untereinander.
Wir hielten bewusst an einem visuell nachvollziehbaren, modularen Aufbau fest. So konnten wir das Modell jederzeit anpassen, erweitern und um neue Elemente ergänzen – eine wichtige Voraussetzung für iteratives Arbeiten.
Graphdatenbank mit Neo4j: Aus Struktur wird Wissen
Im nächsten Schritt überführten wir das Archi-Modell automatisiert in eine Graphdatenbank. Wir nutzen dafür Neo4j.
Anders als relationale Datenbanken speichern Graphdatenbanken Informationen in Form von Knoten und Kanten – perfekt, wenn es darum geht, komplexe Beziehungsnetzwerke abzubilden und schnell zu durchsuchen. Jeder Knoten entspricht einer Entität aus unserem Modell (z. B. „Prozess“, „Team“, „System“), jede Kante einer semantischen Beziehung („führt aus“, „unterstützt“, „besteht aus“).
Durch diese Repräsentation wird aus einem einfachen Datenmodell ein Wissensgraph – eine erste Version eines „digitalen Zwillings“ unseres Carsharing-Unternehmens.
In Neo4j wird das Archi-Modell zu einem lebendigen Wissensgraphen – alle Entitäten sind semantisch verbunden, sodass der KI-Assistent sie im Kontext interpretieren kann.
Integration von generativer KI: Sprache trifft Struktur
Der entscheidende Schritt war die Verbindung mit einem leistungsfähigen Sprachmodell – GPT5 von OpenAI. Über die OpenAI-API ermöglichten wir unserem Enterprise-AI-Navigator den Zugriff auf die Inhalte des Wissensgraphen.
Doch damit der Navigator wirklich nützlich wird, reicht der Zugriff allein nicht aus: Der Navigator muss sich die für die Frage relevanten Kontextinformationen suchen. Dafür haben wir spezielle Prompts entwickelt, die der KI mitteilen, welche Art von Informationen vorliegt. Wir haben der KI quasi unser Datenmodell beigebracht.
Auf dieser Basis kann die KI dann:
Anfragen aus der natürlichen Sprache
in strukturierte Abfragen auf dem Wissensgraphen. Die von uns genutzte Graphdatenbank Neo4j stellt die Abfragesprache Cypher bereit; unser Enterprise-AI-Navigator kann aus natürlichsprachlichen Fragen passende Cypher-Abfragen formulieren, weil er das Datenmodell kennt und versteht.
die passenden Informationen aus Neo4j extrahiert,
und die Ergebnisse wiederum in verständliche Antworten umwandelt – ergänzt durch relevante Querverweise.
Auf dieser Grundlage können schon erste interessante Fragen gestellt werden, die über eine reine „Volltextsuche“ hinausgehen:
„Welche Prozesse sind aktuell im Unternehmen dokumentiert und welche fehlen aus Deiner Sicht?“
„Zeige mir alle Systeme, welche den Prozess ‚Autovermietung‘ unterstützen.“
Die einfachen Fragen kann unser Enterprise-AI-Navigator mit dem oben gezeigten Datenmodell schon gut beantworten. Doch bei schwierigeren Fragen kommt er an seine Grenzen:
„Welche Prozesse sind besonders gut automatisierbar?“
„Was passiert bei Ausfall des ERP-Systems?“
„Welche Unternehmensstrategien empfiehlst Du für die Erreichung unserer Kosteneinsparungsziele?“
Der Grund ist schlicht: Es fehlt an Kontext – so wie wir Menschen auch, benötigt generative KI kontextabhängige Informationen, um Fragen beantworten zu können.
Der erste Use Case: Prozessoptimierung
Um die Leistungsfähigkeit unseres AI-Navigators zu steigern, haben wir einen konkreten Use Case ausgearbeitet: Welche Prozesse lassen sich besonders gut automatisieren?
Auch wenn wir aus Erfahrung wissen, welche Informationen benötigt werden, um Entscheidungen bezüglich Prozessautomatisierung zu treffen, haben wir trotzdem die KI befragt, welche Informationen aus ihrer Sicht fehlen – es schadet ja nicht, sich eine weitere Meinung zu holen.
Im Ergebnis führte dies zu folgenden Änderungen.
Mehr Tiefe durch weitere Daten
An den Aktivitäten haben wir folgende Daten ergänzt:
Ausführungstyp: manuell, halbautomatisch, automatisch.
Häufigkeit pro Monat: wie oft eine Aktivität stattfindet
Durchschnittliche Bearbeitungszeit: wie lange es im Schnitt dauert, diese Aktivität umzusetzen.
Fehlerquote: wie häufig kommt es zu technischen Fehlern bei der Umsetzung der Aktivität?
Manueller Workaround: Kann die Aktivität bei technischem Fehler manuell umgesetzt werden?
Workaround-Einschränkung: Wie groß ist die Einschränkung aufgrund des Workarounds?
Mehr Kontext durch Beziehungen
Viele Relationen hatten wir im ursprünglichen Datenmodell bereits berücksichtigt. Im Laufe der Weiterentwicklung kam eine Beziehung zwischen Aktivität und Team hinzu.
„Wird ausgeführt von“ → Beziehung zwischen Aktivität und Team
Damit konnten wir erstmals zeigen, wer was tut, wie häufig, mit welchem Aufwand, mit welcher Fehlerquote.
Auf diese Weise haben wir unser Datenmodell um den ersten Use Case zur Prozessautomatisierung erweitert:
Das neue Modell: angereichert mit zusätzlichen Attributen und Relationen – die Basis für einen semantischen Wissensgraphen.
Der Wendepunkt: Wissen statt Struktur
Mit den neuen Attributen und Relationen ist der Assistent jetzt in der Lage:
Prozesse hinsichtlich ihres Automatisierungspotenzials zu priorisieren
Aufwand, Häufigkeit und Fehlerquote zu bewerten
Abhängigkeiten zu erkennen und zu erläutern
Das System konnte nun komplexe Fragen beantworten – und dabei auf fundierte Daten zurückgreifen.
Neugierig geworden?
Probieren Sie es selbst aus: Besuchen Sie unseren
Leitfaden Prozessoptimierung– dort führt Sie unser Enterprise-AI-Navigator Schritt für Schritt durch ein Beispiel zur Prozessoptimierung.
Das Ergebnis: Prozessintelligenz statt -modellierung
Was als einfaches Unternehmensmodell begann, wurde zum KI-gestützten Wissenssystem:
Ein strukturierter Datenkern, der Unternehmenswissen systematisch abbildet
Ein semantischer Graph, der Zusammenhänge sichtbar macht
Ein Sprachinterface, das dieses Wissen dialogfähig macht
Ein Assistent, der nicht nur darstellt, sondern empfiehlt
Mit diesem Projekt ist mehr entstanden als ein einzelner Use Case. Wir haben eine Plattform geschaffen, die als Ausgangspunkt für zahlreiche weitere Anwendungen dient:
Zielerreichung und Strategie-abgleich
Machbarkeits- und Auswirkungsanalysen
Entscheidungsunterstützung bei komplexen Fragen
Und das Beste: Das System funktioniert kontext-basiert, dialogorientiert und in Echtzeit.
Erleben Sie es selbst.
Besuchen Sie unseren
Showcase und entdecken Sie, wie unser System Prozesswissen sichtbar macht und neue Perspektiven für Automatisierung, Optimierung und Entscheidungsunterstützung eröffnet.